VLSM atau Variable Length Subnet Mask
VLSM atau variable length subnet mask adalah jenis perhitungan subnetting dimana panjang subnet mask yang kita berikan akan disesuikan dengan banyaknya jumlah host di setiap subnet tersebut.
Belajar VLSM kali ini tidaklah sulit, karena intinya: cara perhitungannya sama saja dengan yang sudah kita bahas di materi belajar subnetting sebelumnya.
Cuma beda dikit aja, serius.
Saya yakin kamu akan sangat mudah memahami materi VLSM kali ini. Kecuali kamu memang tidak mengikuti bab ip addressing ini dari awal.
Ada 2 teknik perhitungan subnetting:
- FLSM: fixed length subnet mask. Satu network, kita pecah-pecah menjadi beberapa network (subnet) dimana setiap lebar subnet yang satu sama dengan lebar subnet yang lainnya.
- VLSM: variable length subnet mask. Kebalikannya, sebuah network yang kita subnet, menghasilkan subnet-subnet yang berbeda panjang subnet masknya antara subnet satu dengan yang lain.
Nah, yang kita bahas sebelumnya itu adalah teknik FLSM. Nanti akan kita ulas lagi perbedaan antara FLSM dan VLSM.
Tapiiii… disini saya tidak akan bahas lagi tata cara perhitungannya. Kita akan lebih mempelajari cara pemetaan (design subnet) jaringan yang efektif dan mudah dalam pengembangannya.
Sebagai permulaan, ini topologi yang akan kita bahas.

Ada 3 network di topologi tersebut:
- Workstation LAN: di kaki e0/0 Router01 menuju switch yang terhubung ke client-client, sebanyak 50 hosts.
- Point-to-Point WAN: di kaki s1/0 Router01 menuju kaki s1/0 Router02, cuma butuh 2 hosts.
- Server-LAN: di kaki e0/0 Router02 menuju ke server-server yang banyaknya 12 hosts.
Walau sebenarnya jarang ada topologi seperti ini, sengaja kita pakai untuk belajar dasar perhitungan VLSM saja.
- Dikatakan point-to-point WAN: seperti kita ingin menghubungkan 2 gedung, dengan 2 router dedicated di gedung tersebut.
- Tapi gedung Router02 isinya server-server (seharusnya ada switch disana).
- Sedang gedung Router01 untuk workstation, para karyawan.
Jelas ya? Mari kita mulai.
1. Teknik Subnetting dengan FLSM (Fixed Length Subnet Mask)
Dari ip space 192.168.10.0/24, berarti kita punya 254 lebar host yang bisa dihitung-hitung (dialokasikan). Nah kalau FLSM, lebar setiap subnet yang kita buat nanti, sama semua.
Disana kan cuma ada 3 network.
Dari 192.168.10.0/24 dibagi menjadi 3 network, kita bisa pakai:
- /26 untuk setiap subnet (workstation LAN, point-to-point, server LAN), sama semua. Lebar host dari /26 adalah 64, dengan 62 valid host. Ya kan?
- /24 akan habis jika dipakai 4x /26. Sedang kebutuhan network kita cuma 3, berarti ada satu block /26 yang tersisa, bisa digunakan juga untuk spare.

Masih bingung cara menghitungnya? Mari kita ulas.
a. Menentukan subnet mask untuk kebutuhan jumlah host
“Bro, gedung Router01 ntar yang paling banyak jumlah hostnya. Karena karyawan disana semua, kira-kira sebanyak 50 hosts.”
“Di gedung Router02 isinya cuma server-server, sekitar 12 an server, tapi ini kita pasangin router dedicated aja. Nanti ada satu network point to point buat hubungin ke gedung Router01”
Dari percakapan ini, fokus kita ke workstation LAN yang isinya 50 hosts. Nah berapa subnet mask yang panjang hostnya sampai 50?
Biar gampang, kita pakai tabel sakti.

Dengan /26, kita punya lebar host 62 yang bisa dipakai. Dari kebutuhan 50, masih ada 12 ip nanti yang sisa. Cukup bagus buat spare, ya kan?
b. Ini perhitungannya
Well, saya tidak ingin menyesatkan pola belajar kamu dengan tabel itu. Minimal kamu harus sudah tau cara perhitungannya, karena tabel tersebut cuma memudahkan saja, bukan jadi bocoran.
2 pangkat berapa (y) yang jumlahnya mencukupi 64 host?
Ingat di materi subnetting sebelumnya, untuk mencari tahu jumlah host dan subnet masknya, kita gunakan rumus 2^y-2. Dimana y adalah bit host yang aktif.
2^y-2 sama dengan atau lebih dari 64 host?
Jawabannya adalah 2 pangkat 6 = 64 (kurang 2 untuk broadcast address dan network address).
Alias 1100.0000 = 64 bit host yang on di oktet ke 4.
Berapa subnet masknya?
Setelah itu sudah kita cari tahu subnet masknya dengan rumus 256 – jumlah host yang diketahui tadi. Berarti 256 – 64 = 192.
Di oktet 4, inget, kelas C. Berarti 255.255.255.192.
c. Subnet yang terbentuk
Karena FLSM, perhitungan selesai. Kita gunakan 255.255.255.192 alias /26 untuk setiap subnet, semuanya sama.
- Valid host: 62 host
- Interval / block size = 64
- Subnet mask = 255.255.255.192

Gampang kan?
Kalo ga nyambung sama sekali, sana belajar subnetting dulu dari dasar.
2. Teknik Subnetting FLSM Bagian 2
Karena /24 bisa habis dengan 4x /26, sedang yang kita gunakan cuma 3 block subnet. Maka masih sisa 1 lagi /26 dengan alamat network 192.168.10.192/26.
“Bro, nanti kemungkinan besar ada penambahan network lagi”.
Yes, ini harus benar-benar dipertimbangkan saat mensubnet network.
Nah, dari topologi yang udah kita design diatas, efektif engga sih jika spare address tadi berada di block subnet terakhir (ke empat)?
Jawabannya, sah sah saja. Tapi akan lebih efektif kita tempatkan di block ke 2 setelah workstation LAN (dengan asumsi penambahan karyawan yang peluang penambahannya lebih besar).
Selain itu, pertimbangannya adalah kemudahan routing (summarization yang akan kita bahas nanti) karena jika block nya lompat, maka route summarization akan sulit dilakukan.

Perhatikan urutan subnetnya, ada perubahan. Walau subnet mask tiap subnet masih tetap sama panjang.
So, nantinya Router02 hanya akan mengenali LAN di network Router01 sebagai satu block subnet 192.168.10.0/25 (dengan lebar 126 host).
2x /26 kalau disatukan menjadi sebuah network, jadinya /25, ya kan?
Dah.. ini bayang-bayang saja, nanti kita bahas.
2. Keuntungan Menggunakan VLSM
Perlu saya sampaikan, antara VLSM dan FLSM, tidak ada yang lebih baik. Semuanya tergantung design jaringan yang kita buat.
- Jaringan LAN enterprise A dengan kelas A address: 10.0.0.0/8.
- Punya beberapa site, site A, site B, site C, dan seterusnya.
- Dari global ip space 10.0.0.0/8 tadi disubnet menjadi beberapa site menggunakan FLSM (biasanya).
- Tapi tiap site, mereka pasti akan membuat subnet untuk network mereka.
- Nah subnet tiap site didesign dengan VLSM.
Okay, perlahan nanti akan kamu lihat design jaringan yang saya sebutkan diatas. Dibawah nanti akan saya berikan salah satu contohnya.
Sekarang pertanyaannya, kenapa VLSM itu diperlukan?
Perhatikan topologi yang udah kita bahas diatas.
Maka pertanyaannya kita balik: “untuk apa network point-to-point menggunakan /26?”
Jumlah host yang dibutuhkan kan cuma 2, berarti terbuang sebanyak 60 ip address. Sayang banget kan???
… nantinya akan menjadi masalah, ketika network sudah routed, ternyata ip address kurang. Karena tidak segampang itu mengubah skema pengelamatan jaringan yang sudah live.
Semuanya harus diganti, routing diubah, alamat-alamat server akan diubah, ribet. Maka sangat penting mengalokasikan subnet mask yang sesuai untuk tiap subnetwork.
3. Cara Menghitung VLSM
Menghitung VLSM ga susah! Kecuali kamu benar-benar tidak mengikuti bab ip addressing ini dari awal.
- Subnet dihitung dari kebutuhan host terbesar. (Kebutuhan hostnya diurutkan)
- Jika FLSM, masalah selesai. Semua network dikasih sama panjang.
- Tapi di VLSM, tiap subnet akan dihitung lagi.
- Networknya mengikuti dari subnet yang sudah dihitung sebelumnya.
Kita kembali ke topologi diatas. Jika didesign dengan VLSM, maka hasilnya kira-kira seperti ini.
Satu-satu dulu deh.
a. Perhitungan VLSM dasar

Network tadi akan kita urutkan terlebih dahulu:
- Workstation LAN, paling banyak, yaitu 50 host. Menggunakan /26 dengan alamat network 192.168.10.0/26.
- Server-LAN, kedua, ada 12 host. Menggunakan /28 (karena punya 14 valid host). Dengan alamat network 192.168.10.64/28.
- Point-to-point WAN, terakhir, cuma ada 2 host, cukup dengan /30. Dengan alamat network 192.168.10.80/30.
- Kalau ada network lagi, berarti bisa pakai network mulai dari 192.168.10.84 (akhir dari network point to point WAN).
Nah, tidak ada bedanya (perhitungannya). Cuma beda pengalokasian saja.
Karena di VLSM, sisa network jadi banyak, lihat di topologi block hijau, yaitu sisa alamat ip yang bisa digunakan (Bisa disubnet lagi).
(Kamu akan sulit memahami sisa ip address diatas kalau belum paham range host valid tiap slash subnet).
b. Perhitungan VLSM lanjutan
Design yang kita buat diatas masih sedikit kurang efektif. (Tapi kalau ada soal seperti ini, jawaban diatas udah paling bener).
Kita tidak sedang belajar untuk menjawab soal perhitungan VLSM, tapi teknik skema pengalamatan jaringan. Kalau mau belajar perhitungan dasar subnetting silakan balik ke bab sebelumnya.
Okay, ini cara yang lebih baik.
- Kita kan butuh 3 network. Punya space address 192.168.10.0/24
- Hitung dari turunan /24, yaitu /25, 26, dan seterusnya.
- Kalau /25, kita bisa bagi 2, kalau /26 kita bisa bagi 4, kalau /27, kita bisa bagi 8, dan seterusnya.
- Tapi LAN workstation ga mungkin dikasih dibawah /26, karena butuh paling tidak 50 host.
Jadinya perhitungan kita ubah seperti ini :
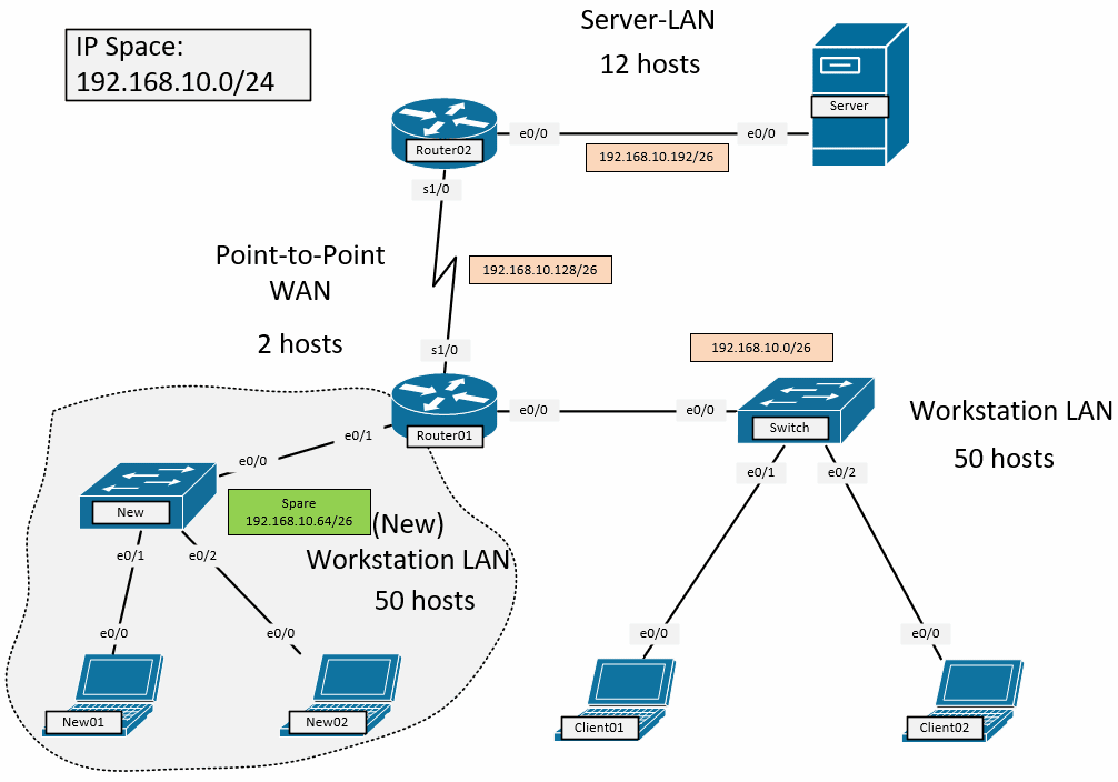
- Space address 192.168.10.0/24 tadi kita pecah jadi 2 block subnet besar, masing-masing /25.- Workstation LAN: 192.168.10.0/25
- Server LAN dan WAN: 192.168.10.128/25
 
- Server LAN dan WAN kita pisahkan lagi dari total ip space 192.168.10.128/25.- Server LAN: 192.168.10.128/26
- WAN: 192.168.10.192/26
 
Maka topologi yang kita buat jadinya seperti berikut:

Silakan diamati topologinya.
Alasan kenapa dibuat seperti itu, ya jawabannya adalah efisiensi routing kedepannya. Alokasi subnet tidak lompat-lompat.
Ini intinya: bagilah global space ip address dengan FLSM menjadi sedikit jumlah network besar, lalu VLSM subnet-subnet tersebut untuk membentuk network yang lebih kecil setiapnya.
c. Pengalokasian sisa ip address
Mulai sekaran, kalau ada yang nanya “bagus VLSM atau FLSM?”. Jawab saja, “engga ada”. Ga bisa dibandingkan. Pertama, pakei FLSM untuk subnet besar, selanjutnya subnet besar itu disubnet lagi sesuai kebutuhan host dengan VLSM.
Oh ya, manakala network tadi mau berkembang, sudah enak. Jadi seperti ini.

Sudah jelas sampai sini?
4. Design Subnet yang Efektif dengan VLSM dan FLSM
Kalau kamu masih ingat dengan tahapan membuat subnet yang kita bahas di bab sebelumnya, maka design yang kita buat diatas juga masih belum sempurna.
Disana sudah dijelaskan bahwa ketika membuat subnet:
- Bedakan network LAN dan WAN
- Bisa dengan 1 kelas ip, asal jauh jaraknya
- … atau bedakan kelas ip addressnya.
Kalau kamu perhatikan topologi yang kita bahas tadi. Permasalahan alokasi ip address disebabkan karena kita menggabungkan alokasi untuk network LAN dan network point-to-point WAN.
Jadinya kepotong, ya kan.
Jujur saya katakan, kalau kamu mengerjakan lab exploration CCNA, disana kamu akan banyak sekali melihat skema ip address untuk jaringan yang luas, skala enterprise.
Ini salah satu contohnya.

… atau ini

Perhatikan, disana dibedakan network untuk LAN, WAN, maupun internet.
Kalau kamu engga coba lab-lab diatas, sayang banget. Darisana kamu bisa belajar bener-bener VLSM hingga bener-bener mahir, hingga teknik routing dan summarizationnya.
Saya nol pengalaman dan bukan network engineer saat belajar dengan lab tersebut.
Setelah berkesempatan menghandle jaringan enterprise beberapa perusahaan, skemanya ya seperti itu juga. Lucky me i’ve learned them!
Simpulan
Sekian mengenai belajar VLSM. Mudah-mudahan cukup menjelaskan teknik design / pengalamatan ip jaringn komputer.
Di bab berikutnya kita akan belajar mengenai summarization atau yang dikenal dengan supernetting.
Jika terlalu lama menanti bab berikutnya silakan kerjakan lab yang saya sebutkan diatas dan diskusi bisa dilakukan di group @belajarnetworking telegram.
Komentar
Posting Komentar